Вход/Регистрация
Windows Vista без напряга
вернуться

Жвалевский Андрей Валентинович

Шрифт:

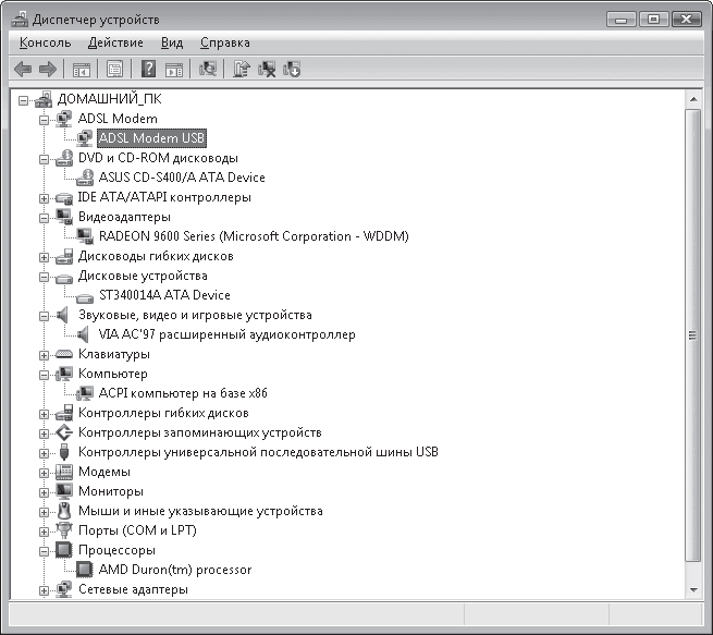
Диспетчер устройств. Если вы хотите заменить какой-нибудь драйвер, проверить, все ли оборудование нормально работает или просто посмотреть, из каких комплектующих собран ваш компьютер, выполните команду Пуск -> Панель управления -> Система и ее обслуживание -> Диспетчер устройств. Откроется Диспетчер устройств (рис. 8.12).

Рис. 8.12. Диспетчер устройств

Кстати, ссылка на Диспетчер устройств присутствует и в окне свойств системы (см. рис. 8.2).

В окне Диспетчера устройств приведен список всех устройств, подключенных к компьютеру. Устройства сгруппированы по своему назначению. Чтобы просмотреть содержимое группы, щелкните кнопкой мыши на плюсике слева от ее названия.

Если устройство помечено желтым восклицательным знаком, значит, Windows распознала его, но работает оно неправильно. Причиной тому могут служить как внутренние конфликты с системой, так и устаревшие драйверы, которые несовместимы с Windows Vista. Чтобы разобраться в причине сбоя, двойным щелчком кнопки мыши на значке устройства откройте окно его свойств. На вкладке Общие вы обнаружите описание проблемы, которая вызвала неполадки в работе (рис. 8.13, слева). Если виной всему оказались неустановленные или устаревшие драйверы, можно их обновить – прямо из этого окна. Для разных устройств набор вкладок может различаться, но в нем всегда есть вкладка Драйвер (рис. 8.13, справа). Она содержит информацию о драйвере устройства и кнопки управления этим драйвером.

Рис. 8.13. Вкладки окна свойств устройства

• Сведения. Окно, содержащее подробную информацию о драйвере (издатель, версия, наличие цифровой подписи) и месте его расположения.

• Обновить. Обновление драйвера, если он отсутствует или работает некорректно. В результате будет открыто окно, в котором вам надо выбрать вид поиска драйвера: автоматический (на компьютере и в Интернете) или ручной (только на компьютере). При ручном поиске потребуется указать папку на компьютере, в которой хранится файл драйвера (предварительно его следует загрузить с сайта разработчика). При успешном обновлении желтый восклицательный знак исчезнет со значка устройства и оно начнет работать нормально. В противном случае появится сообщение о том, что наиболее подходящие драйверы уже установлены.

• Откатить. Кнопка доступна только в том случае, если вы обновили драйвер, его новая версия оказалась неподходящей, а предыдущая была сохранена. Именно к ней – к предыдущей версии – и будет осуществлен возврат.

• Отключить. Завершение работы устройства. При следующих запусках Windows устройство будет оставаться выключенным. В списке Диспетчера устройств отключенное оборудование помечается черной стрелочкой. Чтобы вновь включить устройство, щелкните по его значку правой кнопкой мыши и в открывшемся меню выполните команду Задействовать.

• Удалить. Удаление драйвера устройства, после чего система престает его «видеть».

Если для какого-либо устройства не установлен драйвер, и система не смогла его распознать, оно будет помечено желтым знаком вопроса. В этом случае просто позаботьтесь об инсталляции необходимого драйвера.

8.4. Жесткий диск – не железный

Конечно, он содержит много металла, но все же ломается. Винчестеры и кулеры (вентиляторы) – вот что в компьютере выходит из строя чаще всего. Причина проста: они крутятся, а любое механическое движение медленно, но верно, разрушает устройство. А если жесткий диск ломается, то вы теряете самое ценное, что есть в вашем компьютере – информацию.

Испугались? Успокойтесь, пожалуйста, не обязательно вас ждет катастрофа. Во-первых, срок жизни современного винчестера довольно большой. Во-вторых, если внимательно за ним следить, то вы заметите признаки надвигающейся поломки и успеете принять меры. Например, успеете скопировать все ценные файлы.

Кроме того, регулярная проверка диска позволяет устранять на нем всякие ошибки файловой системы – они не портят диск механически, но могут привести к потере данных или замедлить работу системы.

Проверка диска

Итак, ошибки, возникающие на жестком диске, можно условно разделить на два типа: аппаратные и программные.

Аппаратные связаны с механическим повреждением диска. Как правило, разрушается не весь диск, а его отдельные участки. Такие участки называются bad-кластерами.

Внимание!

Учтите, что для звуковых карт, видеоадаптеров и сетевых адаптеров надо устанавливать драйверы, если эти устройства расположены непосредственно на материнской плате. Для этого используйте компакт-диск, поставляемый вместе с материнской платой.

Программные ошибки – это сбои в файловой системе, в результате которых на жестком диске появляются потерянные фрагменты, не принадлежащие ни одному файлу (так называемые lost-кластеры). Место они занимают, а использовать их нельзя. Причиной появления потерянных кластеров могут быть: аварийное завершение работы программ после их «зависания», внутренние ошибки программного обеспечения и Windows, неправильное завершение работы системы (например, при внезапном отключении электропитания) и т. д.

  • Читать дальше
  • 1
  • ...
  • 67
  • 68
  • 69
  • 70
  • 71
  • 72
  • 73
  • 74
  • 75
  • 76

Ебукер (ebooker) – онлайн-библиотека на русском языке. Книги доступны онлайн, без утомительной регистрации. Огромный выбор и удобный дизайн, позволяющий читать без проблем. Добавляйте сайт в закладки! Все произведения загружаются пользователями: если считаете, что ваши авторские права нарушены – используйте форму обратной связи.

Полезные ссылки

  • Моя полка

Контакты

  • chitat.ebooker@gmail.com

Подпишитесь на рассылку: